Every time Rocket responds to a Build message, it saves the result as a new version. You get a complete history of your project that you can compare, roll back, label, and deploy - all from the chat panel.Documentation Index
Fetch the complete documentation index at: https://docs.rocket.new/llms.txt
Use this file to discover all available pages before exploring further.
How versions work
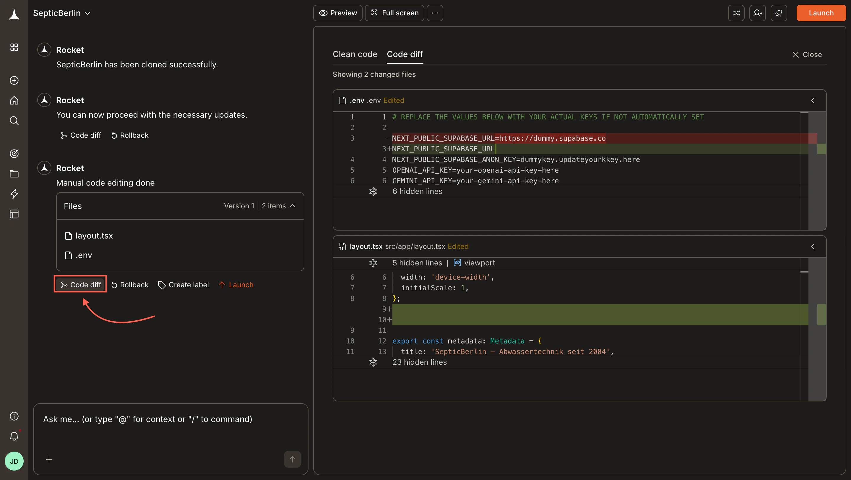
At the bottom of each Rocket message in chat you will see a Files row showing the version number and which files changed. Below it are four action buttons.| Button | What it does |
|---|---|
| Code diff | Shows what changed between this version and the previous one |
| Rollback | Reverts your project to this version |
| Create label | Adds a name to this version so you can find it easily |
| Launch | Deploys this specific version to staging or production |
Code diff
Code diff opens a side-by-side view of every file that changed in this version. Added lines are highlighted in green, removed lines in red.

- Review exactly what Rocket changed before moving on
- Understand the impact of a specific edit
- Debug unexpected behavior after a build
Rollback
Rollback reverts your entire project to the selected version instantly.- Find the version you want to return to in the chat.
- Click Rollback.
- Confirm by clicking Rollback now.


Create label
Labels let you name and bookmark a specific version for easy reference later.- Find the version in the chat.
- Click Create label.
- Type a name and press Enter.


- Before a risky change you might want to undo
- When a version is ready for review (“Client review v1”)
- At a significant milestone (“MVP”, “Beta launch”)
Launch a version
You can deploy any version directly - it does not have to be the most recent one.- Find the version in the chat.
- Click Launch.
- Select Staging or Production.


| Target | What it is |
|---|---|
| Staging | A private preview environment for testing, not visible to end users |
| Production | Your live app, visible to everyone with the URL |
Launching a version does not affect your working state in the editor. Your project continues from wherever you are - only the deployed environment changes.
What’s next?
Preview your app
Test your app on different screen sizes before launching.
Launch your site
Understand staging and production, and manage your releases.
View and edit code
Browse and edit your project source files directly.
Chat with Rocket
Keep building - every message creates a new version automatically.

